TiDB 乐观事务模型
乐观事务模型下,将修改冲突视为事务提交的一部分。因此并发事务不常修改同一行时,可以跳过获取行锁的过程进而提升性能。但是并发事务频繁修改同一行(冲突)时,乐观事务的性能可能低于悲观事务。
启用乐观事务前,请确保应用程序可正确处理 COMMIT 语句可能返回的错误。如果不确定应用程序将会如何处理,建议改为使用悲观事务。
乐观事务原理
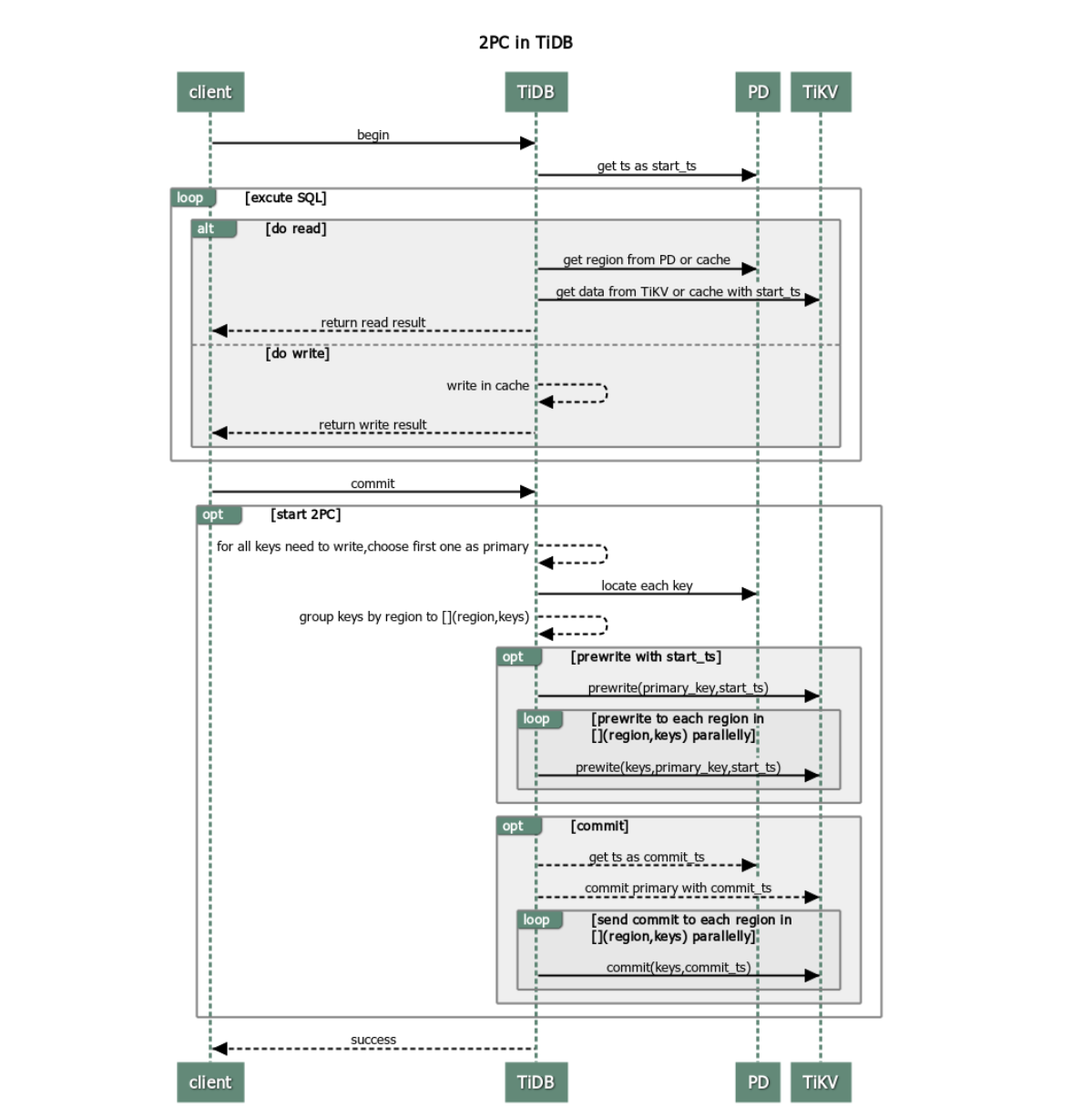
为支持分布式事务,TiDB 中乐观事务使用两阶段提交协议,流程如下:

客户端开始一个事务。
TiDB 从 PD 获取一个全局唯一递增的时间戳作为当前事务的唯一事务 ID,这里称为该事务的
start_ts。TiDB 实现了多版本并发控制 (MVCC),因此start_ts同时也作为该事务获取的数据库快照版本。该事务只能读到此start_ts版本可以读到的数据。客户端发起读请求。
- TiDB 从 PD 获取数据路由信息,即数据具体存在哪个 TiKV 节点上。
- TiDB 从 TiKV 获取
start_ts版本下对应的数据。
客户端发起写请求。
TiDB 校验写入数据是否符合约束(如数据类型是否正确、是否符合非空约束等)。校验通过的数据将存放在 TiDB 中该事务的私有内存里。
客户端发起 commit。
TiDB 开始两阶段提交,在保证事务原子性的前提下,进行数据持久化。
- TiDB 从当前要写入的数据中选择一个 Key 作为当前事务的 Primary Key。
- TiDB 从 PD 获取所有数据的写入路由信息,并将所有的 Key 按照所有的路由进行分类。
- TiDB 并发地向所有涉及的 TiKV 发起 prewrite 请求。TiKV 收到 prewrite 数据后,检查数据版本信息是否存在冲突或已过期。符合条件的数据会被加锁。
- TiDB 收到所有 prewrite 响应且所有 prewrite 都成功。
- TiDB 向 PD 获取第二个全局唯一递增版本号,定义为本次事务的
commit_ts。 - TiDB 向 Primary Key 所在 TiKV 发起第二阶段提交。TiKV 收到 commit 操作后,检查数据合法性,清理 prewrite 阶段留下的锁。
- TiDB 收到两阶段提交成功的信息。
TiDB 向客户端返回事务提交成功的信息。
TiDB 异步清理本次事务遗留的锁信息。
优缺点分析
通过分析 TiDB 中事务的处理流程,可以发现 TiDB 事务有如下优点:
- 实现原理简单,易于理解。
- 基于单实例事务实现了跨节点事务。
- 锁管理实现了去中心化。
但 TiDB 事务也存在以下缺点:
- 两阶段提交使网络交互增多。
- 需要一个中心化的分配时间戳服务。
- 事务数据量过大时易导致内存暴涨。
事务的重试
使用乐观事务模型时,在高冲突率的场景中,事务容易发生写写冲突而导致提交失败。从 v3.0.8 开始,TiDB 默认使用悲观事务模型,与 MySQL 一致。这意味着 TiDB 和 MySQL 在执行写入类型的 SQL 语句的过程中会进行加锁,并且在 Repeatable Read 隔离级别下使用了当前读的机制,能够读取到最新的数据,所以提交时一般不会出现异常。
重试机制
当事务提交时,如果发现写写冲突,TiDB 内部重新执行包含写操作的 SQL 语句。你可以通过设置 tidb_disable_txn_auto_retry = OFF 开启自动重试,并通过 tidb_retry_limit 设置重试次数:
# 设置是否禁用自动重试,默认为 “on”,即不重试。
tidb_disable_txn_auto_retry = OFF
# 控制重试次数,默认为 “10”。只有自动重试启用时该参数才会生效。
# 当 “tidb_retry_limit = 0” 时,也会禁用自动重试。
tidb_retry_limit = 10
你也可以修改当前 Session 或 Global 的值:
Session 级别设置:
SET tidb_disable_txn_auto_retry = OFF;SET tidb_retry_limit = 10;Global 级别设置:
SET GLOBAL tidb_disable_txn_auto_retry = OFF;SET GLOBAL tidb_retry_limit = 10;
重试的局限性
TiDB 默认不进行事务重试,因为重试事务可能会导致更新丢失,从而破坏可重复读的隔离级别。
事务重试的局限性与其原理有关。事务重试可概括为以下三个步骤:
- 重新获取
start_ts。 - 重新执行包含写操作的 SQL 语句。
- 再次进行两阶段提交。
第二步中,重试时仅重新执行包含写操作的 SQL 语句,并不涉及读操作的 SQL 语句。但是当前事务中读到数据的时间与事务真正开始的时间发生了变化,写入的版本变成了重试时获取的 start_ts 而非事务一开始时获取的 start_ts。因此,当事务中存在依赖查询结果来更新的语句时,重试将无法保证事务原本可重复读的隔离级别,最终可能导致结果与预期出现不一致。
如果业务可以容忍事务重试导致的异常,或并不关注事务是否以可重复读的隔离级别来执行,则可以开启自动重试。
冲突检测
作为一个分布式系统,TiDB 在内存中的冲突检测是在 TiKV 中进行,主要发生在 prewrite 阶段。因为 TiDB 集群是一个分布式系统,TiDB 实例本身无状态,实例之间无法感知到彼此的存在,也就无法确认自己的写入与别的 TiDB 实例是否存在冲突,所以会在 TiKV 这一层检测具体的数据是否有冲突。
具体配置如下:
# scheduler 内置一个内存锁机制,防止同时对一个 Key 进行操作。
# 每个 Key hash 到不同的 slot。(默认为 2048000)
scheduler-concurrency = 2048000
此外,TiKV 支持监控等待 latch 的时间:

当 Scheduler latch wait duration 的值特别高时,说明大量时间消耗在等待锁的请求上。如果不存在底层写入慢的问题,基本上可以判断该段时间内冲突比较多。