TiDB 的问答社区
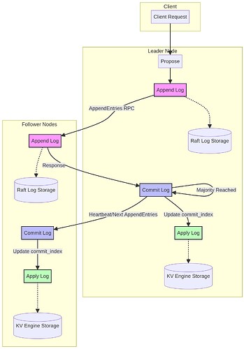
tikv被标记为slow store,怀疑是raft store cpu 资源不够导致的, 大家多提提意见
🪐 TiDB 技术问题
安全
yiduoyunQ
2026 年4 月 13 日 04:12
13
看下网络流量
by AI
image
1920×2743 137 KB
在话题中显示帖子
©2026 TiDB Community.
京ICP备20022552号-5
京公网安备11010802043344号