TiDB 的问答社区
TiDB学习高清思维导图分享
☄️ 学习与认证
经验&心得&笔记
301_v5x
我是咖啡哥
2022 年6 月 11 日 14:24
1
内容太多,一张图片太大。先看看大家的需求,慢慢更新。。
目录:
TiDB%E7%A0%94%E7%A9%B6-%E4%B8%80%E7%BA%A7%E7%9B%AE%E5%BD%95
1258×1868 220 KB
TiDB研究-目录.png
数据迁移是PCTA中必不可少的知识哦。
image
814×1056 77.5 KB
%E6%95%B0%E6%8D%AE%E8%BF%81%E7%A7%BB%E5%B7%A5%E5%85%B7%E6%A6%82%E8%A7%88
3160×2240 932 KB
数据迁移工具概览.png
1 个赞
ShawnYan
2022 年6 月 11 日 14:36
2
Cool
xuexiaogang
(Xuexiaogang)
2022 年6 月 13 日 00:58
3
我很期待您的大作
ealam_小羽
2022 年6 月 13 日 01:15
4
mark一下
我是咖啡哥
2022 年6 月 13 日 05:59
5
%E6%A0%B8%E5%BF%83%E6%A8%A1%E5%9D%97%E4%B8%BB%E8%A6%81%E5%8A%9F%E8%83%BD
1476×1870 522 KB
核心模块主要功能.png
我是咖啡哥
2022 年6 月 13 日 06:04
6
TiDB%20%E6%95%B0%E6%8D%AE%E5%BA%93%E7%9A%84%E5%AD%98%E5%82%A8
1748×1844 314 KB
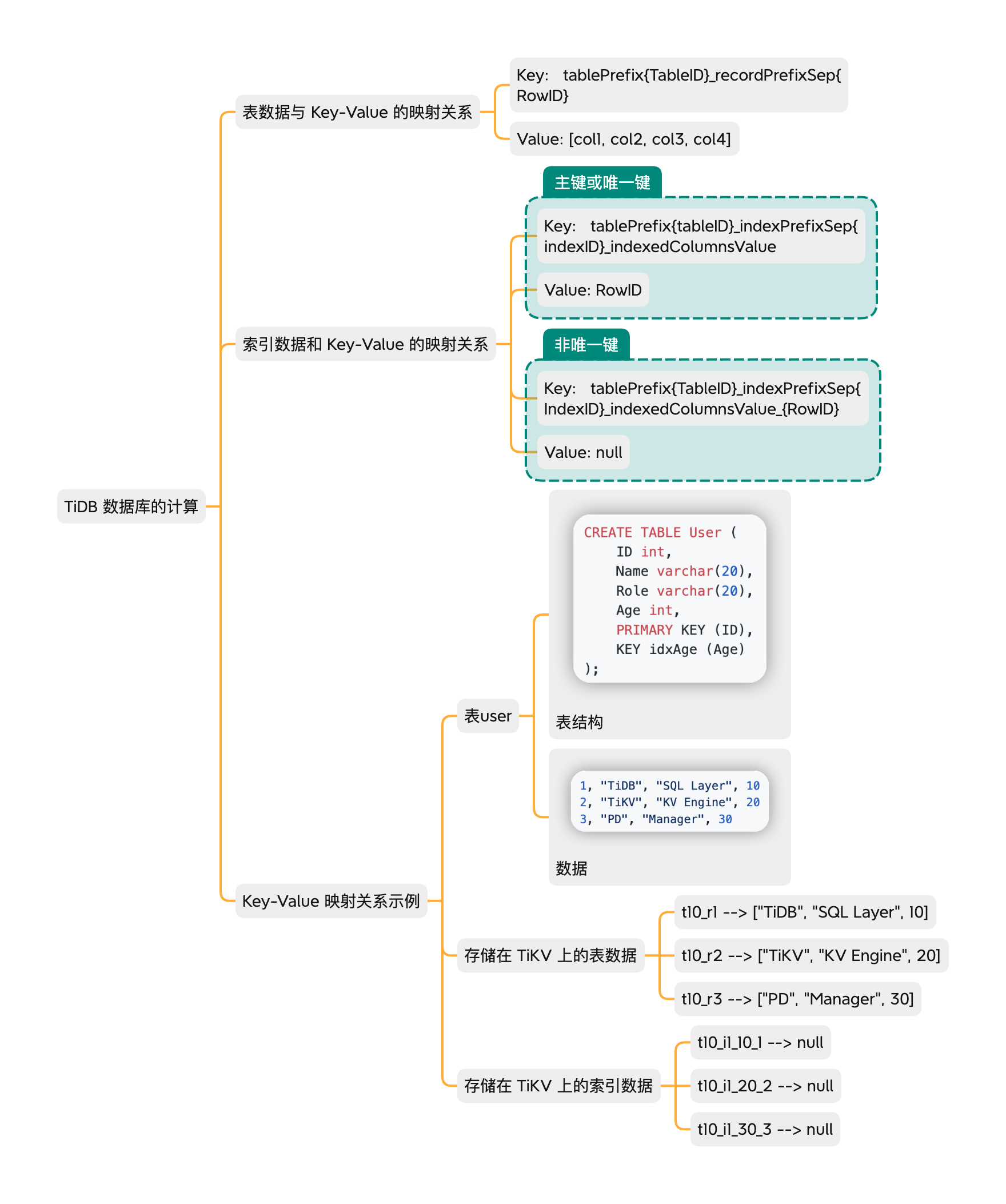
TiDB%20%E6%95%B0%E6%8D%AE%E5%BA%93%E7%9A%84%E8%AE%A1%E7%AE%97
1760×2106 346 KB
TiDB%20%E6%95%B0%E6%8D%AE%E5%BA%93%E7%9A%84%E8%B0%83%E5%BA%A6
1582×2760 462 KB
Mark
(Mark)
2022 年6 月 13 日 08:49
7
感谢分享,点赞
©2026 TiDB Community.
京ICP备20022552号-5
京公网安备11010802043344号