课程名称:课程版本(101)+ TiDB 数据库核心原理与架构 TiDB 数据库架构
学习时长:约16小时
课程收获:
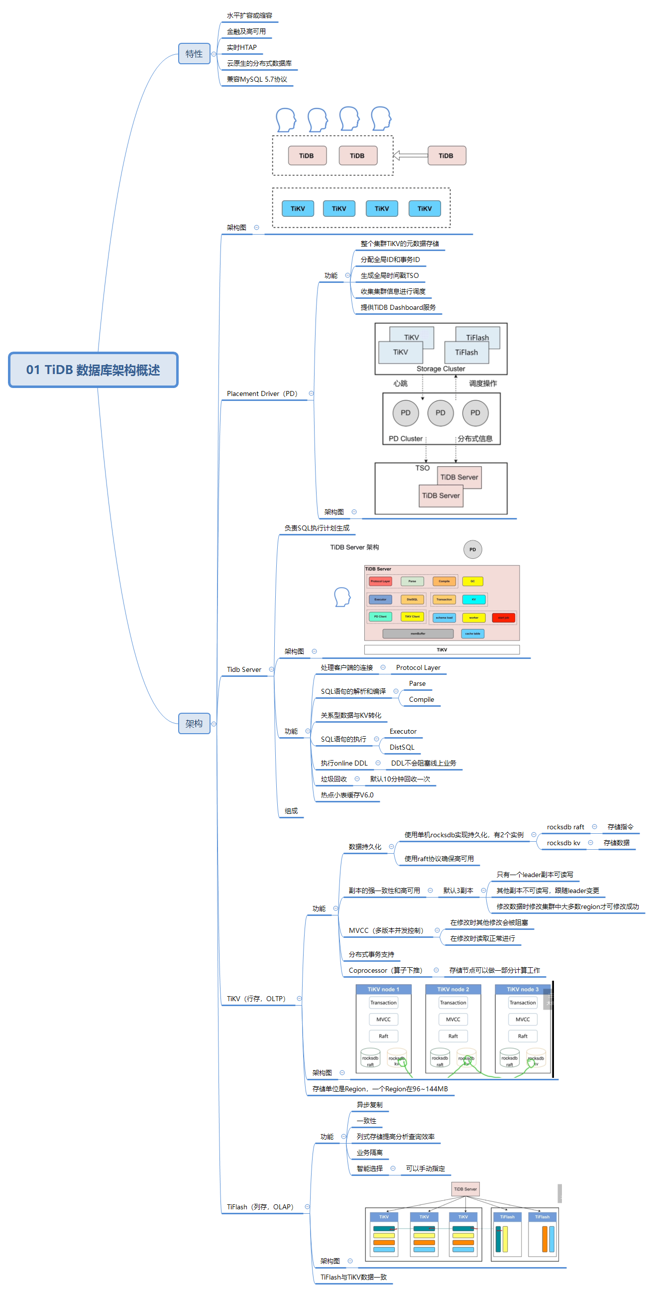
- 了解TiDB特点、架构和初步应用场景。
- 了解TiDB Server 、TiKV、TiFlash和PD功能、业务协作等。
课程内容:
- 思维导图勘误:region大小范围错误,详见TiDB 数据库的存储。
学习过程中遇到的问题或延伸思考:
- 延伸思考 1:实际在最新版本中TiDB提供了更多更快捷的工具完成某些操作,例如TiUni等。势必需要结合最新版本进行对比,了解工具产生背景,满足了什么需求,以更好利用。
- 延伸思考 2:董老师视频讲解作为101已经足够详细,但部分更为细致的机制、应用等无法理解是可以尝试从对应版本文档中检索。
