TiDB 如何实现分布式事务?它使用了什么一致性协议来保证事务的 ACID 特性?
ACID 特性 实现技术
原子性 两阶段提交(2PC)协议
一致性 Raft 共识算法 + MVCC + TSO
隔离性 悲观锁/乐观锁 + MVCC
持久性 Raft 协议 + WAL + 多副本机制
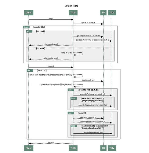
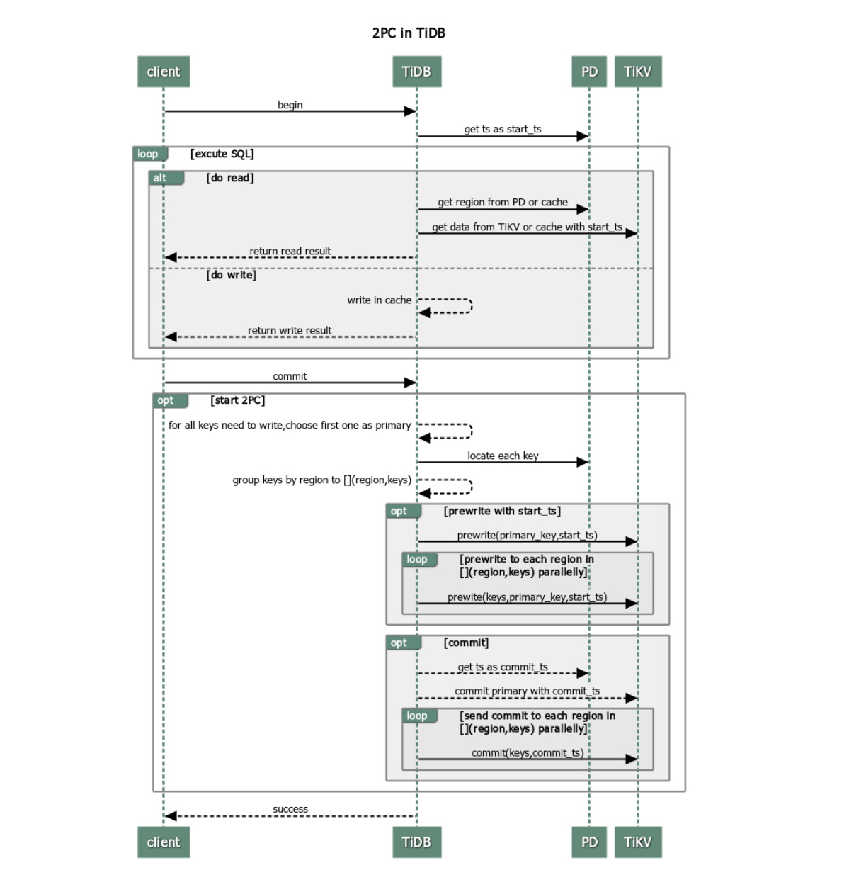
两阶段提交,保证分布式事物一致性
好的,MVCC是怎么实现的呢
TiDB 基于 Percolator 模型(Google 提出的分布式事务模型)实现分布式事务,核心是通过「两阶段提交(2PC)+ MVCC + 乐观锁 / 悲观锁」结合,在分布式场景下保证 ACID 特性。
MVCC完成事务一致性,通过raft协议完成两阶段提交
使用了Raft分布式一致性协议
学习了
此话题已在最后回复的 7 天后被自动关闭。不再允许新回复。
